Anleitung zur Erstellung und zum Lesen von Datenflussdiagrammen
1. Erklärung der Darstellung von Datenflussdiagrammen
Eine Anwendungslandschaft besteht aus mehreren Anwendungen, die Daten untereinander und mit ihren Nutzern austauschen. Die Nutzer sind entweder über Schnittstellen zu diesen Anwendungen angebunden, oder benutzen die Anwendungen der Anwendungslandschaft über deren grafische Oberflächen oder Batches.
Die Datenflussdiagramme werden im Dokument nach Domänen und darin nach den verschiedenen fachlichen Themen aufgeteilt. Die Aufteilung muss so gewählt werden, dass jedes Diagramm nicht zu komplex wird. Eine feinere Aufteilung ist also eine gute Lösung, wenn ein Diagramm zu komplex ist.
Die Darstellung der Datenflussdiagramme enthält folgende Elemente:
| Element | Beschreibung |
|---|---|
|
Nutzer der Systeme werden als Rechtecke eingezeichnet. Dies können z.B. externe Organisationen, externe Behörden oder interne Fachbereiche sein. Nutzer werden in Datenflussdiagrammen meist als „Schnittstellen“ bezeichnet. Da nicht die Schnittstellen der Anwendungen aus der Systemspezifikation abgebildet werden, wird dieser Name hier nicht verwendet. |
|
Prozesse werden als Ovale eingezeichnet. Diese entsprechen den Anwendungsfällen der Anwendungen. Ein Prozess kann dabei mehrere Anwendungsfälle zusammenfassen, z.B. verschiedene Meldungsarten. Dies dient der Übersichtlichkeit der Darstellung. Der Name des Prozesses beginnt mit der Anwendung, dass ihn umsetzt. Dann folgen ein Doppelpunkt und meist ein Substantiv und ein Verb. |
|
Datenspeicher werden mit einem Strich über und unter dem Datenspeicher dargestellt. Die Aufteilung der Datenspeicher entspricht der Aufteilung der Datenmodelle der Anwendung in Modellkomponenten. Zum Zweck der Übersichtlichkeit können Modellkomponenten zusammengefasst werden. |
|
Datenflüsse über Grenzen von Diagrammen hinweg werden mit einem Tor (englisch „Gate“) dargestellt. Das Tor wird in beiden Diagrammen eingezeichnet und jeweils mit dem Namen des anderen Datenflussdiagramms benannt. |
|
Datenflüsse werden als Pfeile eingezeichnet. Datenflüsse beginnen und enden an einem Nutzer, Prozess, Datenspeicher oder Tor. Mindestens ein Ende jedes Datenflusses hängt an einem Prozess. Die Beschriftung am Datenfluss zeigt, welche Daten jeweils übergeben werden. Jedes Datum, das in einem Diagramm dargestellt wird, muss in einer Legende unter dem Diagramm erklärt werden. Dies dient zur Einschätzung, welche Inhalte, Datenschutz- und Sicherheitsrelevanz der Datenfluss hat. In der Erklärung wird das Datum unterstrichen. |
|
Die Grenzen der Sicherheitszonen werden gestrichelt eingezeichnet. Jede Zone wird dabei benannt und hat ihre eigene Farbe. Die Datenspeicher befinden sich typischerweise in einer eigenen Sicherheitszone. Diese wird der Übersichtlichkeit halber nicht eingezeichnet. Die Nutzer befinden sich typischerweise außerhalb der Sicherheitszonen. |
Nachfolgend wird ein Beispiel für ein Datenflussdiagramm-Dokument dargestellt.
2. Beispiel
Im Beispiel wird eine einfache Anwendung zur Verwaltung von Adressen dargestellt. Das Beispiel ist sehr einfach gehalten und dient nur der Veranschaulichung des Formalismus. Es erhebt keinen Anspruch, in der Praxis umsetzbar zu sein.
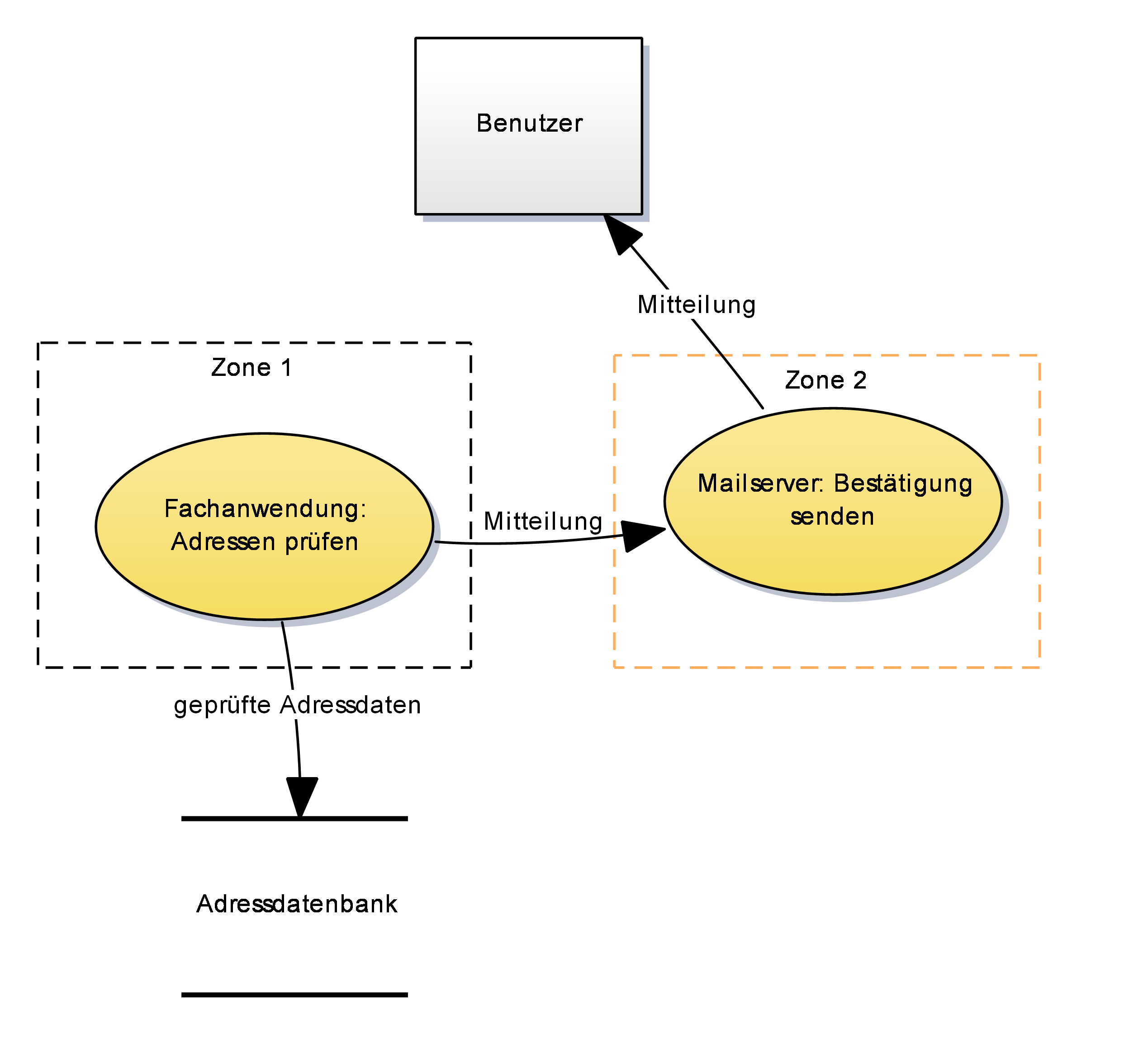
Benutzer können ihre eigenen Adressdaten selbst über ein Portal eingeben. Darüber hinaus besteht die Möglichkeit einen Massenimport von Adressdaten durchzuführen, der z.B. durch Upload einer Adressliste erfolgt. Dieser Massenimport kann auch von einer anderen Anwendung (Fachanwendung 2) aus angestoßen werden. Sowohl bei der Eingabe als auch beim Import von Adressen werden die Adressdaten zunächst geprüft, bevor sie in die Datenbank geschrieben werden. Außerdem wird für jeden Import ein Eintrag in eine Protokolldatei geschrieben und der Benutzer, dessen Adresse importiert wurde, wird per Mail benachrichtigt.

3. Datenflüsse in der Domäne XYZ
Nachfolgend werden die Datenflüsse in der Domäne XYZ dargestellt. Diese umfasst die folgenden fachlichen Datenbestände:
-
Adressdatenbank:
-
Datenbestand 1
-
Datenbestand 2
-
-
<weitere Datenbank>:
-
Datenbestand 3
-
Datenbestand 4
-
Datenbestand 5
-
-
Analyse: Zentrale Auswertung der Analysedaten der Domäne
3.1. Schreiben in Datenbestand 1
Benutzer können ihre eigenen Adressdaten selbst über ein Portal eingeben. Darüber hinaus besteht die Möglichkeit einen Massenimport von Adressdaten zu durchzuführen, der z.B. durch Upload einer Adressliste erfolgt. …

Legende:
-
Adressdaten bestehen aus den Bestandteilen Name, Vorname, Straße, Hausnummer, Postleitzahl und Ort.
-
Die Mitteilung enthält einen Bestätigungstext mit den erfassten Daten. Dieser Text wird an den Benutzer geschickt.
-
…





